학습목표
Lightning 모델과 LCM 모델을 필요할때 사용할 수 있습니다.
Plain Text
복사
적은 생성 시간을 위한 모델 (Turbo, Lightning, LCM)
Lightning, LCM, Turbo 모두 같은 목적(적은 생성 시간, 양질의 이미지)을 가진 기술입니다.
단지 어떤 학습 방법을 사용했냐에 따라 다른 이름을 가졌습니다.
장점이 속도인만큼 단점은 기존의 로라 및 체크포인트에 비하면 이미지 퀄리티가 낮다는 것입니다.
Turbo+LCM 같은 의미는 모델을 학습시킬 때 두 가지 방법을 모두 사용해 학습시켰다는 의미입니다.
Turbo
Turbo 모델은 Stability AI에서 출시한 모델입니다.
단 한번의 샘플링 단계만에 선명한 이미지를 생성하도록 미세조정(fine-tuned)을 했습니다.
다만, Stability AI 멤버십에 가입하지 않으면 Turbo 모델의 상업적 이용이 불가합니다.
때문에 대체제인 Lightning이 많이 사용됩니다.
Lightning
Lightning은 “점진적 적대적 확산 증류(Progressive Adversarial Diffusion Distilation)”라는 방식을 활용해 적은 단계의 샘플링만으로 이미지를 생성하는 기술입니다.
Turbo의 대체재로 많이 사용되고 있습니다.
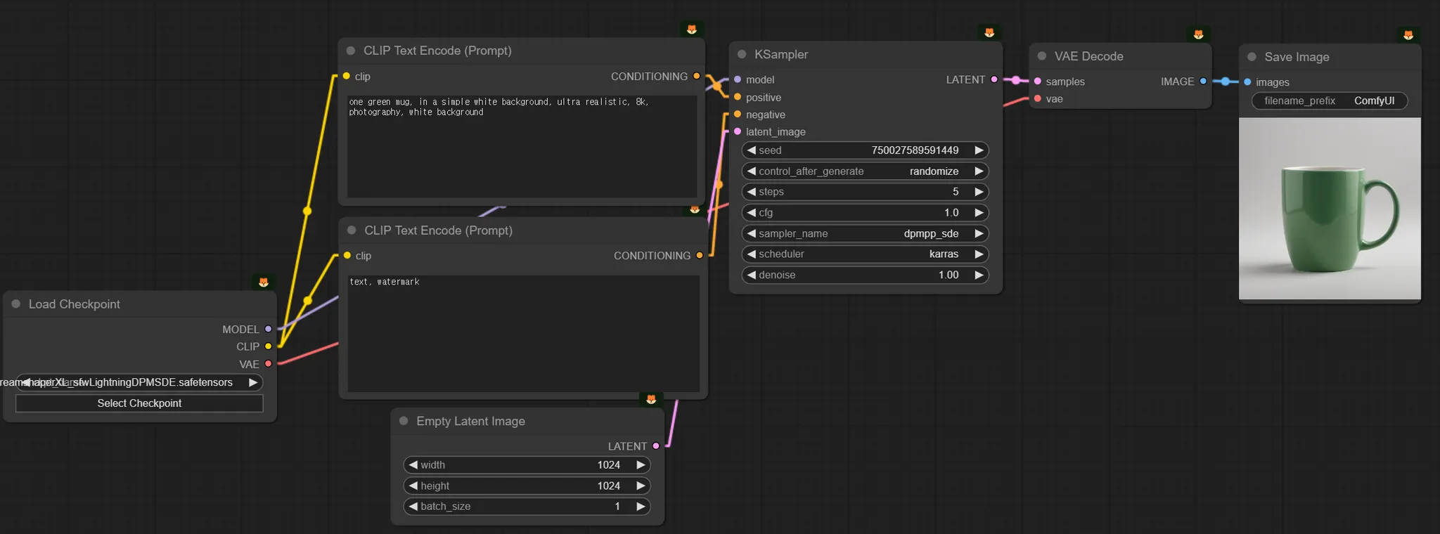
Lightning은 체크포인트에 따라 권장 Ksampler 설정값이 다르기에 civitai 등에서 해당 체크포인트 페이지를 참고하는 것을 권장 드립니다.
LCM
LCM은 한 단계만에 이미지를 생성할 수 있도록 훈련된 새로운 종류의 디퓨전 모델입니다.
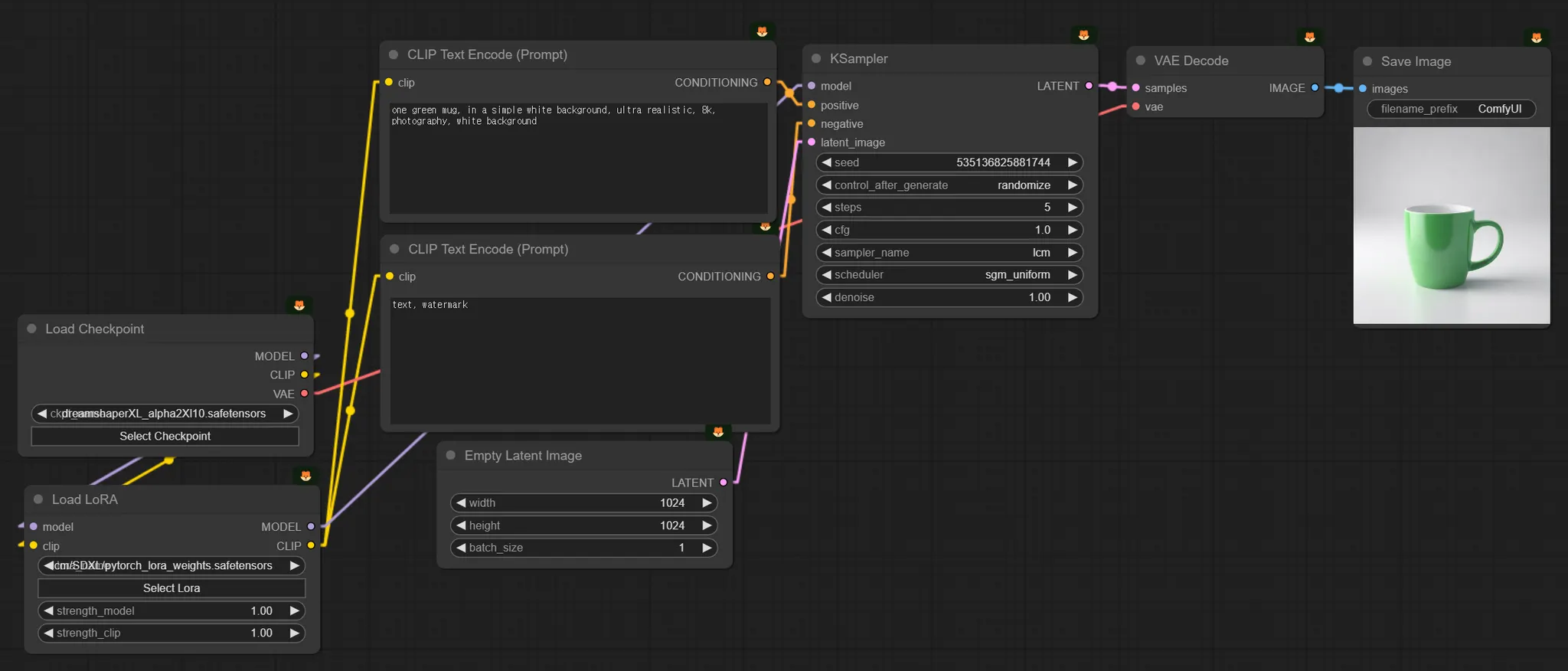
주로 LCM-LoRA로 사용됩니다.
LCM-LoRA
LCM-LoRA는 LCM 기술을 LoRA 모델로 학습을 시켜둔 것 입니다.
어떤 체크포인트든 같이 결합하여 사용할 수 있습니다.
즉, LCM-LoRA 모델을 사용하면 모든 체크포인트의 생성 시간을 줄일 수 있습니다.
LCM-LoRA를 사용할 경우, 무조건 Sampling Method를 LCM으로 두고 사용해야 합니다.
권장 KSampler 설정 값
steps : 4 - 10
cfg : 1 - 2
sampler_name : lcm
scheduler : sgm_uniform



