Learning Goals
Specifying a particular area through methods like masking and then drawing within that specified area is called inpainting.
Drawing outside the boundaries of the image is called outpainting.
The goal is to get familiar with basic methods for using these techniques.
However, using ControlNet for inpainting can yield better results, but objectively, the inpainting performance of open-source Stable Diffusion is still not excellent.
Plain Text
복사
6.5.1.Inpainting(ControlNet)
Inpainting refers to the process of regenerating only the masked areas of an image.
Inpainting methods include the one discussed in section 6.3.1 Masking and another method that uses ControlNet.
6.5.2.Inpainting
The difference lies in whether you used "set latent noise mask" or "ControlNet inpainting."
Both methods recognize and inpaint the masked areas, but the results differ.
Before
After
The result on the left uses "set latent noise mask," while the result on the right uses "ControlNet inpainting."
The reason for the difference is simple: both methods recognize the masked areas, but the left method does just that, while the right method employs ControlNet, which is specifically designed for inpainting purposes.
6.5.3.
Outpainting
Outpainting, like inpainting, involves generating the outer parts of an image.
The technical principles are the same as inpainting, but it's conveniently referred to as outpainting.
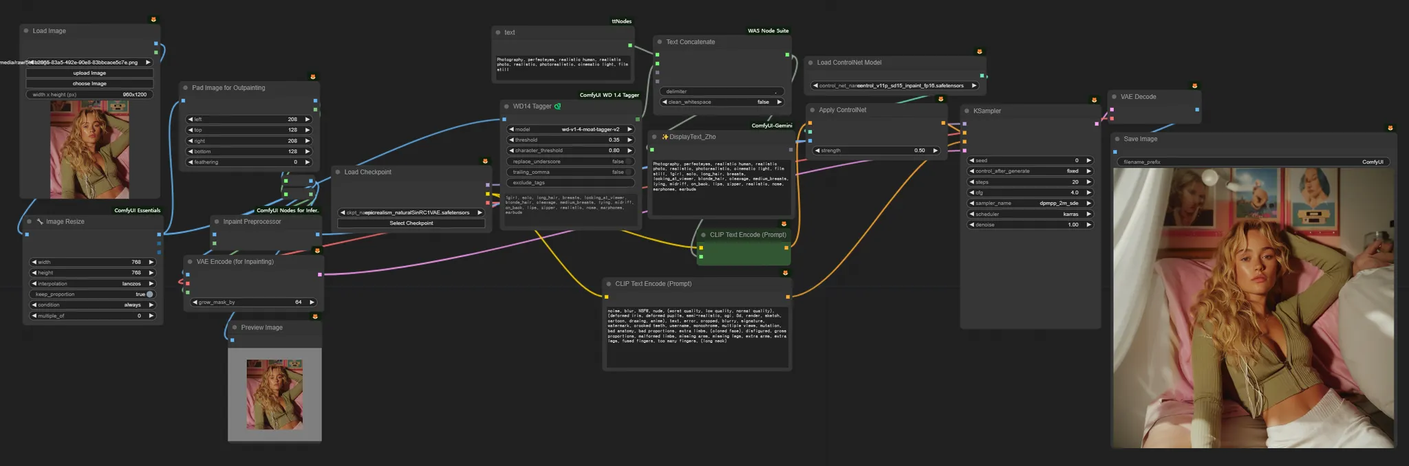
Use the Pad Image for Outpainting node to specify the outpainting area.
The WD14 Tagger node analyzes the input image and provides text.
Utilize the inpaint ControlNet model to achieve natural outpainting results.



.png&blockId=f7fdae35-2898-4d4e-a9b2-7ae77bd4be9c)


