Learning Goals
You studied the IPAdapter with FaceID method to make images resemble specific faces in section 4.3.
Here, you will additionally study two techniques: Reactor and InstantID.
Plain Text
복사
6.1.1.Reactor
You can capture the facial features of a person.
Instead of copying the face exactly, you capture the features, which allows for a natural face change even though it won't look exactly like the original person.
6.1.2.Face Restoration
In the Reactor node, if you look closely, you can choose between GFPGAN and CodeFormer for the Restoration option.
The Inswapper model used in Reactor for FaceSwap has subpar performance, so post-processing is employed to enhance the results.
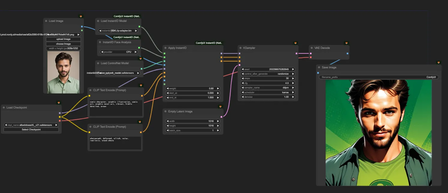
6.1.3.InstantID
You can generate images based on a person's facial features.
This technique involves using the InstantID-specific IP-Adapter, facial recognition model InsightFace, and InstantID-specific ControlNet in an integrated manner.
It allows you to create images with various styles while keeping the person's facial features fixed.






